Para instalar o serviço de sincronização, siga estas etapas:

Para iniciar o serviço "Corpia - Sincronizador", siga estas etapas:

No sincronizador é necessário realizar as seguintes configurações configurações

| Campo | Valor |
| Horário de Execução | Horário que será realizado a sincronização dos dados |
| Endereço SMTP | |
| Porta SMTP | |
| Senha | |
| Pasta de Log |
Diretório para registro de log. Diretório sugerido C:\Dinamio\Corpia\Logs\Sincronizador |
| Domínio | Domínio de rede |
| Login | Usuário de serviço do Corpia |
| Senha | Senha do usuário de serviço do Corpia |

Cadastro de conexões de RH, AD e Corpia.
Clicar em “Novo”, para realizar a inclusão de conexão

| Campo | Valor |
| Nome | Nome da conexão |
| Tipo | SQL |
| Connection String | Server=myServerAddress;Database=myDataBase;User Id=myUsername;Password=myPassword; |
| Consulta | select * from vUsuariosAtivosRH |
| Campo | Valor |
| Nome | Nome da conexão |
| Tipo | SQL |
| Campo | Valor |
| Nome | Corpia |
| Tipo | Corpia |
| Connection String | Server=myServerAddress;Database=Corpia_Workflow;User Id= “myUsername”;Password=”myPassword” |
| Consulta | http:// +” hostname” + :9091/api |
| Tido de Usuário | Funcionário |
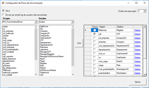
Cadastro do Fluxo de atualização de dados no Corpia
Clicar em “Novo” e realizar o cadastro conforme exemplo abaixo
Configuração de fluxo de atualização de dados do corpia para o AD
| Origem | Destino | Chave |
| SAMAccountName | sAMAccountName | Sim |

| Origem | Destino | Chave |
| Matricula | Register | |
| CPF | CPF | Sim |
| Cd_empresa | CompanyID | |
| Empresa | Company | |
| Cod_departamento | DepartamentID | |
| Departamento | Departament | |
| Cod_cc | CostCenterID | |
| Cc | CostCenter | |
| Cod_cargo | RoleID | |
| Cargo | Role | |
| Cod_postotrabalho | WorkstationID | |
| Postotrabalho | Workstation | |
| Telephone | Telephone | |
| CPF_Superior | ManagerCPF | |
| Nome | Name | |
| Nm_cidade | City | |
| Cod_unidade | UnitID | |
| Unidade | Unit |

Pré-requisitos - Link
- Criação de view “vUsuariosAfastados”.
- Criação de tabela de controle “Afastamento”
- Criação da procedure “spProcessoAfastamento”
O processo de férias e afastamento é opcional, ou seja, não é todo cliente que solicita ou precisa que esse processo seja habilitado.
| Campo | Valor |
| Modo teste | Sim ou Não. Se “Não”, o sincronizador apenas produz um log das alterações que seriam realizadas |
| Horário de execução para Afastamento | Recomenda-se que o horário de Afastamento seja no início do dia (Exemplo: 7) |
| Horário de execução para Retorno | Recomenda-se que o horário de Retorno seja no final do dia (Exemplo: 19) Dessa forma, os usuários que retornam de férias terão seus usuários habilitados na noite anterior à data de seu retorno. |
| Conexão de dados | RH |
| Consulta | exec spProcessoAfastamento |
| Bloquear usuário no AD | Se essa opção estiver marcada, o usuário será bloqueado no AD assim que ele entrar em férias ou afastamento. |
| Movimentar usuário para OU de afastados | Se essa opção estiver preenchida, o usuário será movimentado para uma unidade organizacional específica no AD. Informar no formato “distinguished name”. |
| Atualizar atributo no AD, indicando o período de afastamento | Se essa opção estiver preenchida, o atributo de AD do usuário receberá o texto “Usuário encontra-se em período de [Férias/Afastamento] ([Data_Início] a [Data_Término])”. |
Os logs de execução desse processo estarão localizados no diretório de logs do Sicronizador, em uma pasta “Afastamento”.